-
Dreamhack - [wargame.kr] fly me to the moonwargame/Dreamhack 2024. 11. 13. 14:01
[LEVEL 1 - fly me to the moon - web]
이 문제는 자바스크립트로 구현된 게임이 주어진다.

문제 환경에 접속하면 위와 같은 화면이 나온다.

게임이 종료될 때마다 개발자 도구의 네트워크 탭에서 high-scores.php가 생기는 걸 볼 수 있다.
token.php는 10초마다 생겨난다.
그리고 이 게임은 31337점에 도달해야함을 알 수 있다.

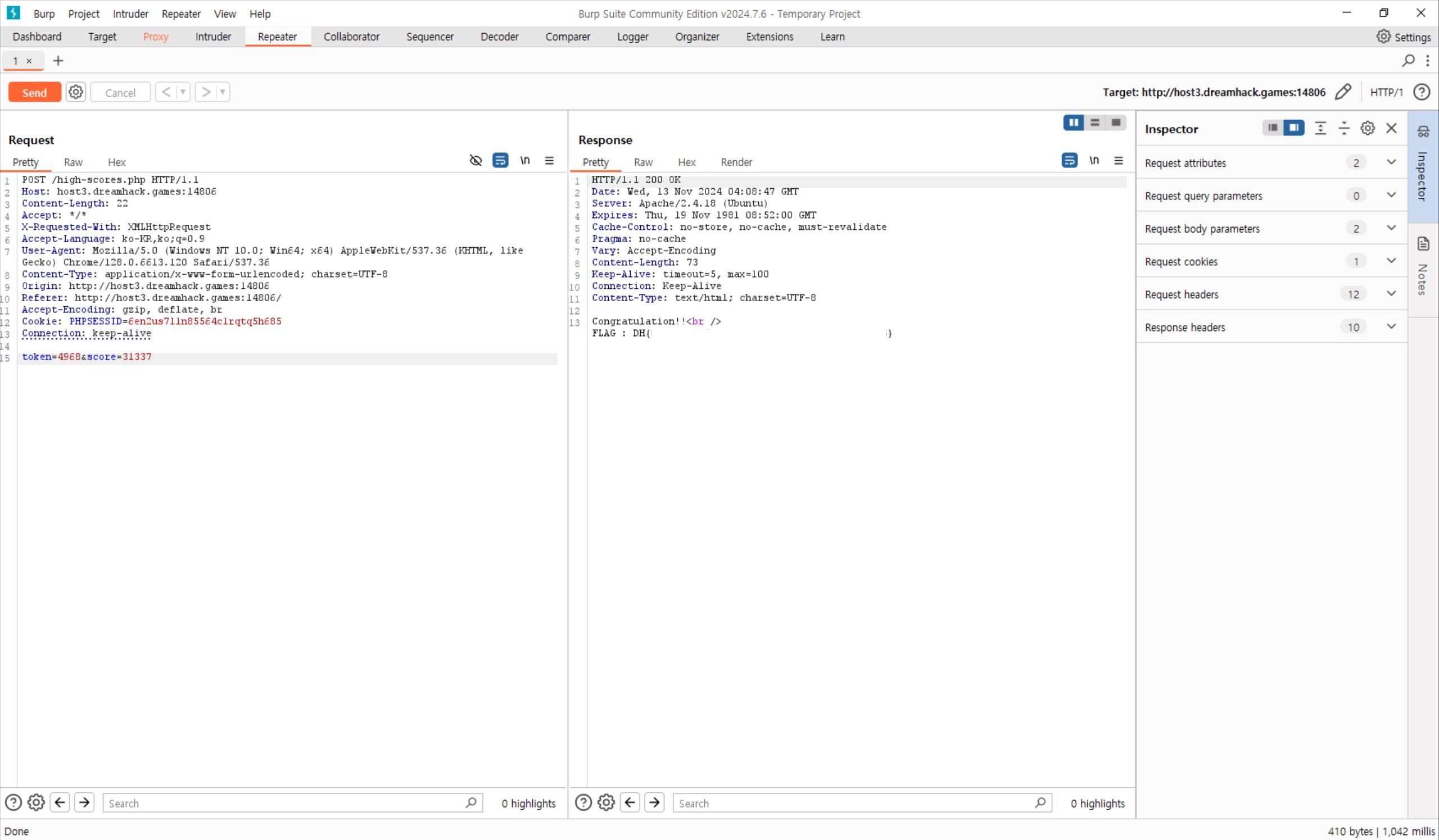
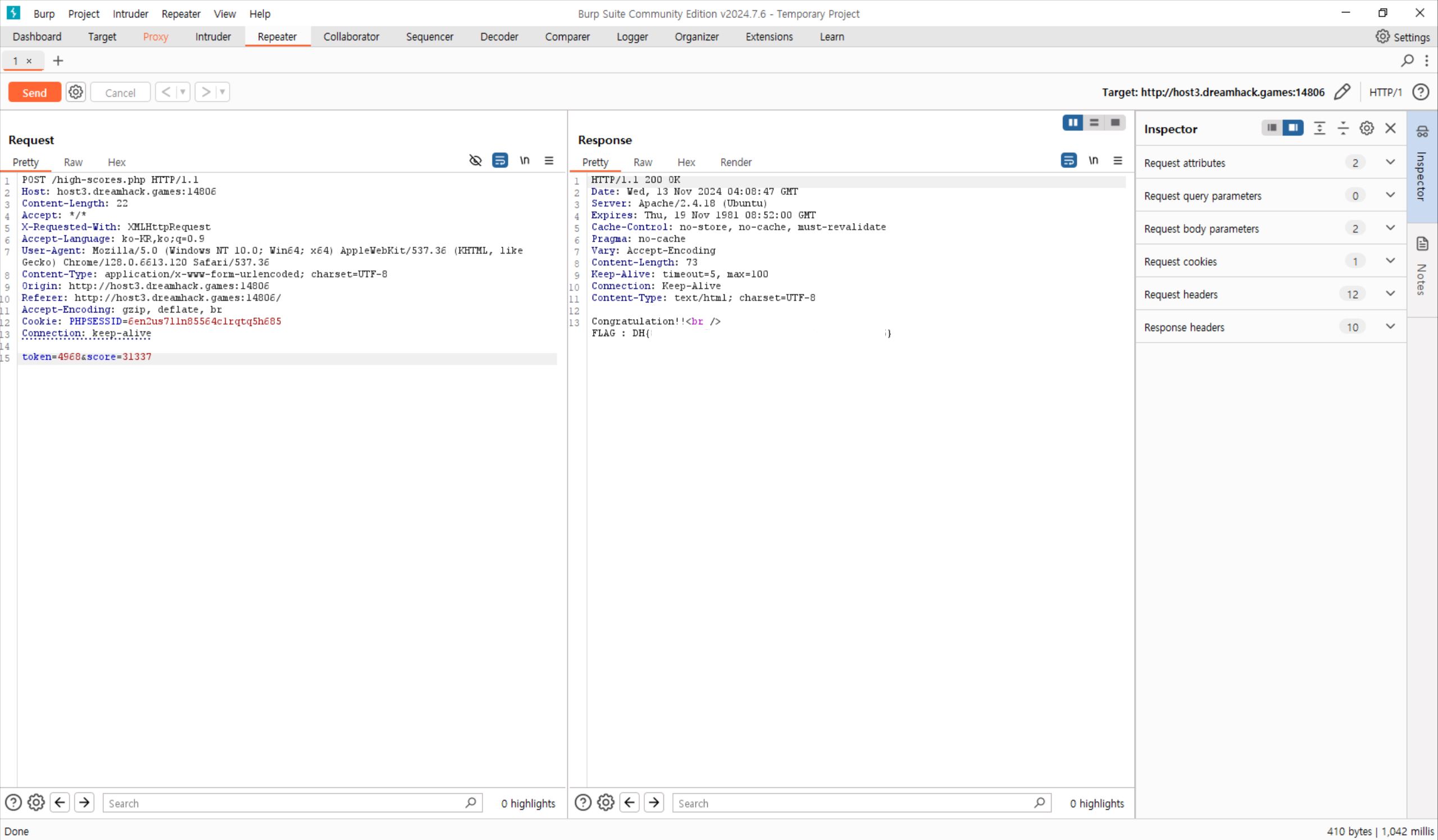
위는 burpsuite로 문제 환경에 접속한 후 게임이 종료되는 순간의 모습이다.

우클릭해서 send to repeater한 화면이다.
score값을 목표값인 31337로 바꿔주고 send를 누르면 우측과 같이 Congratulations와 함께 플래그가 나온다.
플래그를 획득했다!
'wargame > Dreamhack' 카테고리의 다른 글
Dreamhack - Simple Patch Me (0) 2024.11.26 Dreamhack - [wargame.kr] strcmp (0) 2024.11.13 Dreamhack - php-1 (0) 2024.11.05 Dreamhack - simple-ssti (0) 2024.11.05 Dreamhack - proxy-1 (0) 2024.10.08