-
Dreamhack - rev-basic-2wargame/Dreamhack 2024. 5. 27. 14:51
[LEVEL 1 - rev-basic-2 - reversing]
이 문제도 입력값이 맞으면 Correct를, 틀리면 Wrong을 출력한다.

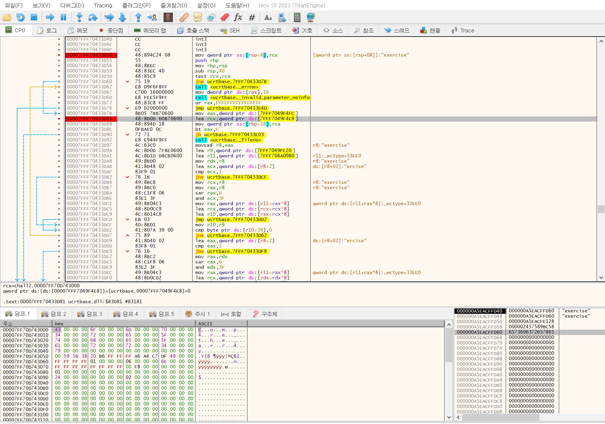
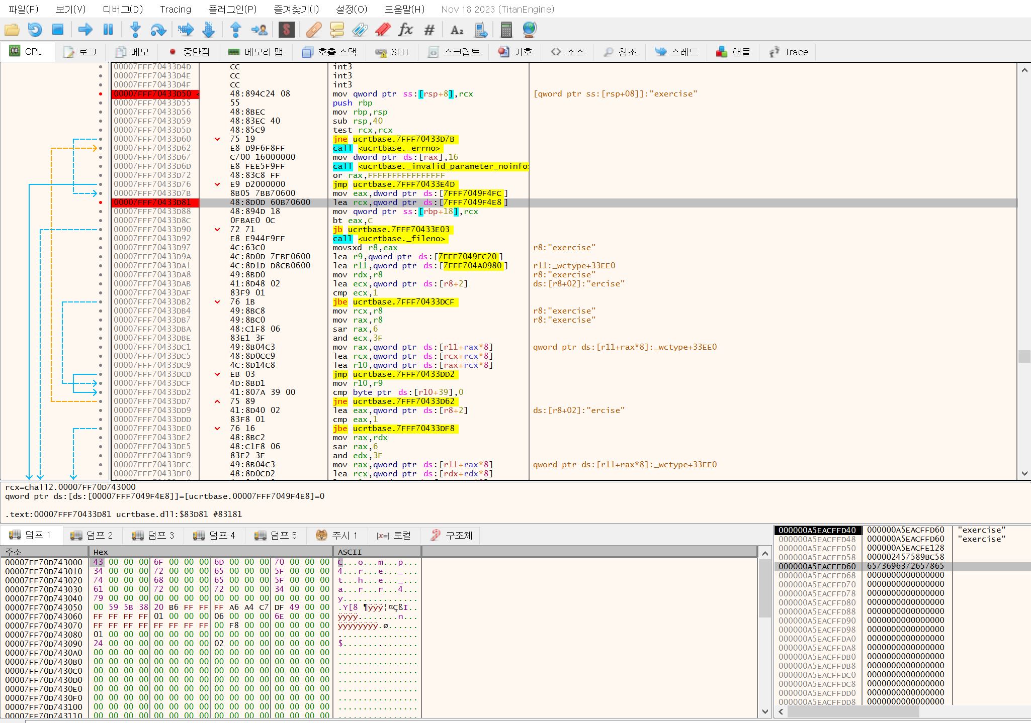
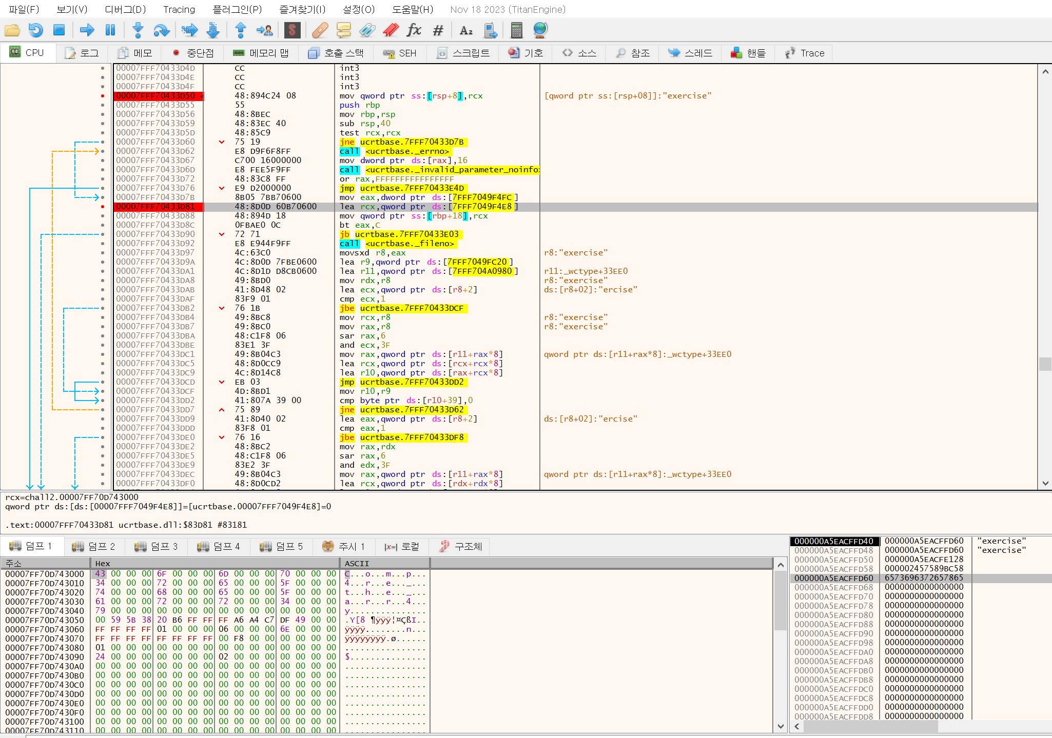
일단 x64dbg에서 테스트겸 "exercise"를 입력하고 중단점 필요한 곳에 걸고 f8로 따라가다보면 Correct와 Wrong을 출력하는 부분이 위와 같이 나온다.
아무거나 친 것이기 때문에 Wrong부분으로 점프하는 걸 볼 수가 있는데, Correct일 경우 call하는 함수를 더블클릭해 들어가본다.

클릭되어 있는 저 부분을 우클릭해서 덤프에서 따라가기를 누르면 아래에 플래그값이 그대로 나온다.

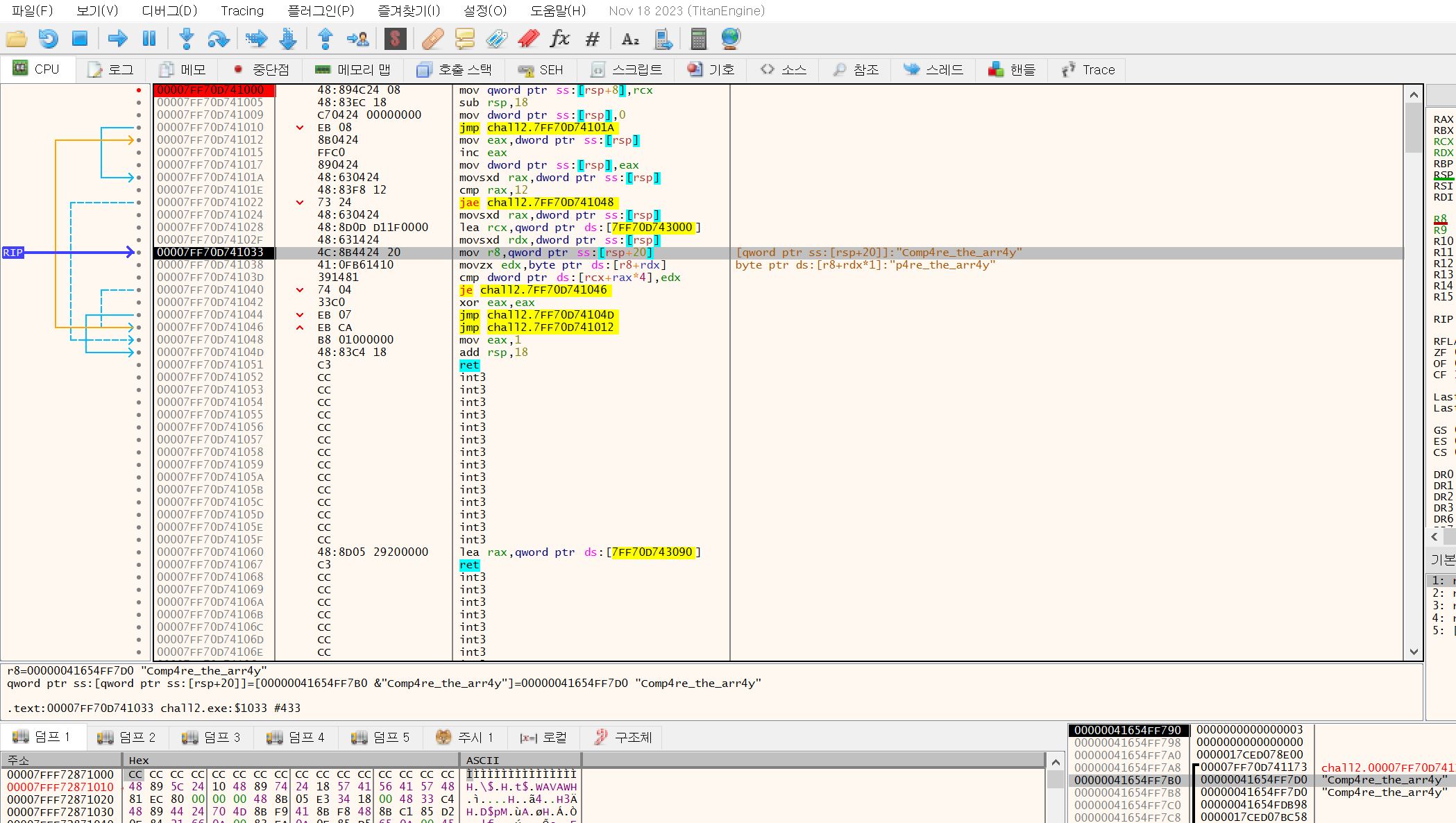
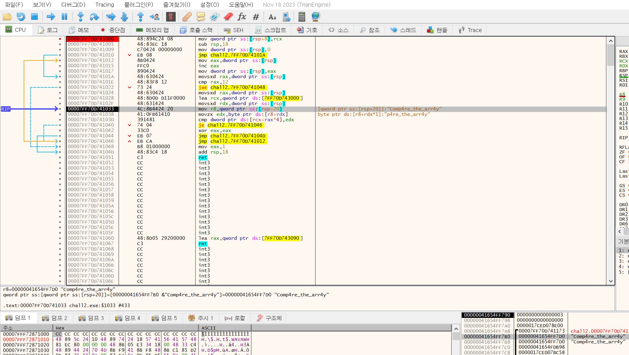
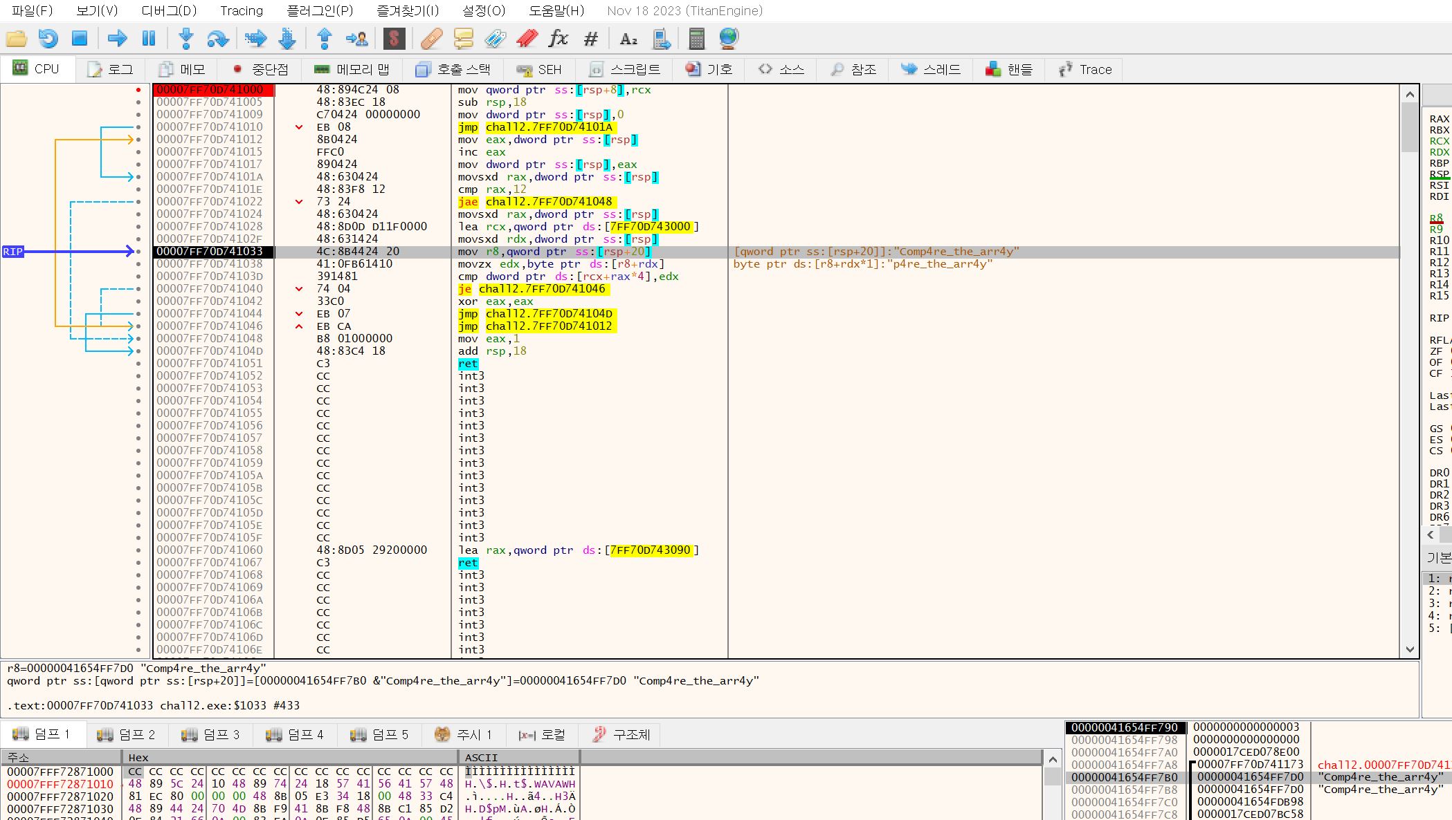
플래그값을 알았으니, 맞는지 확인하기 위해 새로 실행해서 정답을 입력해주고 f7로 하나씩 실행시켜보면 위와 같이 문자 하나하나 비교하는 걸 볼 수 있다.

위와 같이 Correct인지도 마지막에 체크한다.

플래그를 획득했다!
'wargame > Dreamhack' 카테고리의 다른 글
Dreamhack - rev-basic-3 (0) 2024.07.17 Dreamhack - pathtraversal (0) 2024.05.28 Dreamhack - rev-basic-1 (0) 2024.05.21 Dreamhack - rev-basic-0 (0) 2024.05.21 Dreamhack - ROT128 (0) 2024.05.14